The Challenge
Woodbine, a premier destination for horse racing and entertainment, sought to enhance its digital experience by providing users with an AI-driven conversational assistant. The goal was to improve how visitors find information, streamline support, and enable deeper customer insights. Our team developed a custom AI chatbot powered by Retrieval-Augmented Generation (RAG) and OpenAI models, offering real-time, context-aware assistance with integrated ticketing and admin analytics.
Woodbine’s website contains extensive resources, including race schedules, betting guidelines, event details, and FAQs. However, users often struggled to quickly access relevant information, leading to increased support requests. Key challenges included:
Complex Information Discovery: Users needed a faster, more intuitive way to navigate content.
Efficient Support Management: Automate ticket generation while maintaining a human-centric support system.
Business Intelligence & Customer Insights: Woodbine needed better visibility into customer inquiries to refine services and improve engagement.
Unstructured Data: Information was spread across multiple pages, making retrieval difficult.
Context-Aware Conversations: Users expected relevant responses that understood horse racing terminology and evolving queries.
Our Approach
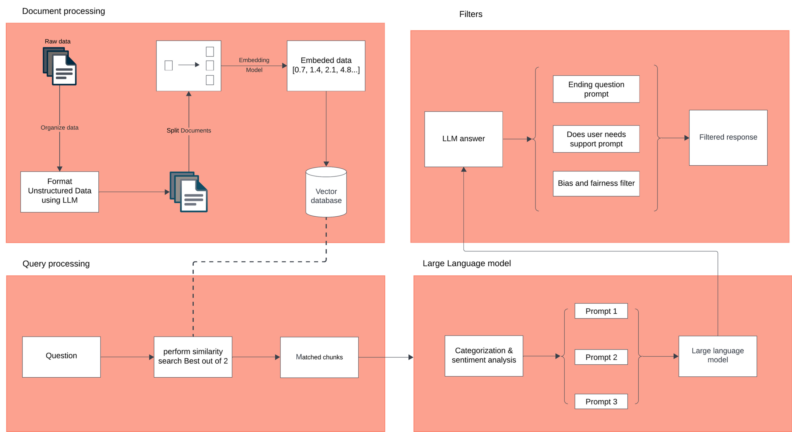
Intelligent Data Processing & Structuring
Automated Web Scraping: Extracted and structured website content for efficient query processing.
Data Transformation & Categorization: Applied NLP techniques to structure and classify data by topic (e.g., racing events, betting rules).
Vector Database: Classified data stored in a vector database, enabling semantic search and retrieval.
Intelligent Data Processing & Structuring
RAG-Driven Responses: Combined retrieved knowledge with OpenAI’s generative capabilities, delivering highly accurate and context-aware answers.
Prompt Engineering for Personalization: The chatbot dynamically adjusts responses based on user history, enhancing engagement.
Sentiment & Conversation Tracking: The chatbot analyzes user sentiment and conversation history to refine interactions over time.
Integrated Ticketing System
Automated Ticket Generation: The chatbot can create support tickets when user inquiries require further assistance, reducing response times.
Admin Portal for Full Visibility:
Woodbine’s support team gains a centralized dashboard to monitor all questions asked, chatbot responses, and generated tickets.
Provides insights into frequent customer inquiries, helping optimize support resources and refine content
Subscription-Based Content Alerts
Users can subscribe to specific topics (e.g., race updates, betting rules, event notifications) directly through the chatbot based on their interests.
This feature enhances customer engagement by keeping users informed without requiring manual searches.


The Outcome
Our AI-powered chatbot is more than just a conversational assistant—it’s a full-scale customer engagement and support solution. By integrating RAG, OpenAI fine-tuning, automated ticketing, and admin analytics, we delivered a smarter, more efficient way for Woodbine to interact with its audience. This scalable, data-driven solution enhances user satisfaction, reduces support bottlenecks, and drives business intelligence for continuous improvement.
80% Faster Information Retrieval
Users quickly access race schedules, betting guidelines, and event details.
30% Reduction in Manual Support Requests
Automated ticketing decreases the workload on support teams.
Deeper Customer Understanding
The admin portal provides actionable insights, allowing Woodbine to better tailor its digital experience.
Increased User Engagement
Subscription-based content recommendations keep visitors informed and engaged.





